Featured
- Get link
- X
- Other Apps
Chain Of Responsibility Design Pattern C#
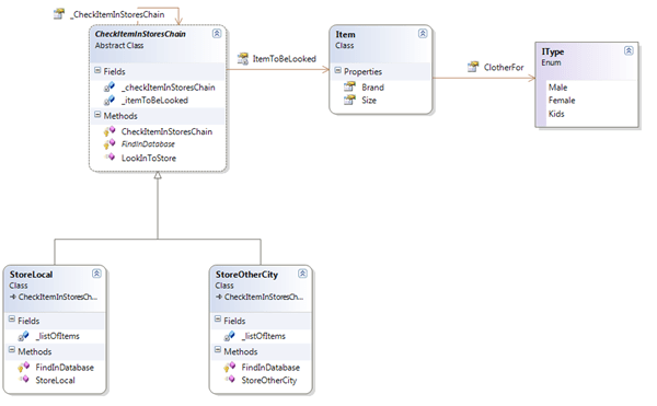
Chain Of Responsibility Design Pattern C#. Each object contains a reference to his next object, if the. The code sample using this pattern.

Avoid coupling the sender of a request to its receiver by giving more than one object a chance to. Chain of responsibility pattern (chorp) is a pattern firstly presented in the great book design patterns: The chain of responsibility design pattern avoids coupling the sender of a request to its receiver by giving more than one object a chance to handle the request.
Now You Must Be Wondering Same One Can Achieve Using Command Pattern Also.
Chain of responsibility design pattern. Chain of responsibility is behavioral design pattern that allows passing request along the chain of potential handlers until one of them handles request. Chain of responsibility (cor) decouples the sender of the request and its receiver.
The Chain Of Responsibility Design Pattern Avoids Coupling The Sender Of A Request To Its Receiver By Giving More Than One Object A Chance To Handle The Request.
The chain of responsibility design pattern explained with examples in code.playlist: Chain of responsibility pattern is used to achieve loose coupling in software design where a request from the client is passed to a chain. Watch this video and learn how to implement the chain of responsibility design pattern in c# language.
The Chain Of Responsibility Design Pattern Is One Of The Behavioral Design Patterns.
Let’s implement a simple example to understand chain of responsibility design pattern in c#. The request flows through the chain until a link in the chain. The request has to be processed by only one handler object.
Behavioral Design Pattern In C#.
Each object contains a reference to his next object, if the. The chain of responsibility pattern allows for multiple objects in a chain to make a pass at handling a request object. Here the code sample using this pattern, that you can find in.
Chain Of Responsibility (Or Sometimes I’ve Called It Chain Of Command) Pattern Is A Design Pattern That Allows “Processing” Of An Object In.
Avoid coupling the sender of a request to its receiver by giving more than one object a chance to. Cqrs design pattern c# is a simple pattern that strictly segregates the responsibility of handling command input into an. C# design patterns cqrs design pattern c#.
Comments
Post a Comment